EF Portal製品概要
複雑さを隠蔽し、ユーザの生産性を向上するクラウド&Webポータル

NI SP社の EF Portal (NICE EnginFrameから2024年9月に名称変更) は、クラウドあるいはオンプレミス上にある科学技術アプリケーションへのアクセスを手軽に行うための高度なフロントエンドツールです。石油・ガス、自動車、航空宇宙、医療、金融サービス、マーケットリサーチ等の分野に幅広い採用実績があります。
EF Portalを利用することで、HPCユーザーは、基盤となる計算インフラの複雑さに触れることなく、注力すべき作業をより迅速に行う事ができます。EF Portalユーザは、一般的なWebブラウザからアクセスできるセキュアで直感的なサービスインターフェースを使用して、HPCクラスター、データ、ライセンス、バッチ&インタラクティブ・アプリケーションにアクセスする事ができます。
また、EF Portalは、既存のHPCクラスタ、グリッドコンピューティング・システムに簡単に導入することができます。 加えて、事前定義された一連のアプリケーションテンプレートが提供されており、Webテクノロジーやプログラミング言語を知らない管理者でも、サービスを作成したり拡張したりすることができます。新しいアプリケーションや複雑なワークフローへの対応も可能です。 EF Portalは、主要なジョブスケジューラに対応しており、Unix/Linuxコマンドを知らないHPCユーザでもジョブのサブミット、監視、入出力データの管理などをクリックで行うことができ ます。
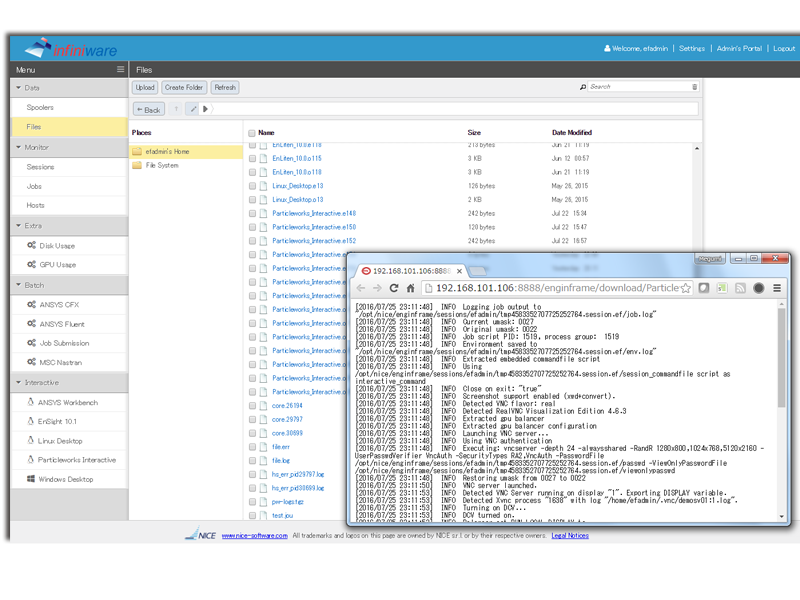
EF Portal導入後のサンプル画面




EF Portal特徴・機能
- HPCクラスタに対する柔軟でユニバーサルなアクセス
- EF Portalには、標準で安全なインターネット言語とプロトコルを使用しながら、イントラネット及びインターネットを通して、簡単にアクセスする事ができます。
- 業界内の主要なジョブスケジューラとの統合を簡単に実現するためにプラグインが提供されており、EF PortalでHPCクラスタに対してそのジョブスケジューラ経由でバッチ・インタラクティブアプリケーションをサブミットする事ができます。また、複数のスケジューラを一つのポータル内で管理する事もできます。
- アプリケーションサブミットインターフェイス作成のためのWebベースのエディタ
- 管理者は、Webベースのエディタを使用して、ドラッグ&ドロップ(XML編集不要)で、各種アプリケーションのサブミットインターフェースを作成する事が可能です。また、事前定義された主要なアプリケーションのサブミットインターフェースが、サンプルテンプレートとして複数提供されており、サービス提供納期を短縮する事もできます。
- セキュリティとアクセス制御
- リモートユーザへ暗号化された制御可能なアクセス権を与える事が可能で、インフラストラクチャおよび知的財産(IP)を保護しながら、パートナーとのコラボレーションを実現する事ができます。これによって、関連部門や外部パートナーと協力しながら、安全なインフラストラクチャを介したコミュニケーションを簡単に行い、設計サイクルをスピードアップすることができます。
- ファイル管理
- EF Portalに組み込まれている包括的なリモートファイル管理により、不要なファイル転送を回避しつつ、サーバ側でのデータ処理を行う事ができます。EF Portalを通したユーザのデスクトップとサーバ間のファイル送受信も可能です。なお、HTML5対応によりクライアントサイドのJavaScriptを利用する事なく、複数ファイルをアップロードする事もできます。
- インタラクティブアプリケーションのサポート
- Amazon DCV を利用する事で、バッチだけでなく、インタラクティブ設計プロセスにも対応する事ができます。インタラクティブ機能はWindows/Linux向けともにビルトインで提供され、そのセッションは複数のユーザで共有する事ができます。これらのWindows/Linuxデスクトップ及びLinuxインタラクティブアプリケーションのセッションは一覧としてポータル上で表示され、クライアントを使い分ける事なく簡単にアクセスする事ができます。
EF Portal導入メリット
- ユーザ生産性
- バッチ&インタラクティブワークフローの合理化と簡素化
- 新規・一時ユーザのトレーニング要件を削減
- インフラ
- 任意の場所・デバイスからHPCシステムにアクセス
- HPCリソース、スクリプトソリューション、ジョブスケジューラ等の既存の投資を活用
- 高度なポリシー、グリッド、クラウドの選択を簡素化。ユーザに意識させない
- データ管理
- 暗号化でデータ転送を保護
- リソース、ジョブ、ライセンス使用状況の監視
- IT管理とセキュリティ
- キャッシュ、圧縮およびリモートファイル管理の活用によるデータ転送の削減
- HPC システム内のすべてのデータに対する透過的なアクセス
- パラメータチェックと「インクルードファイル」管理の統合によるジョブ失敗の軽減
EF Portal導入事例
ブリヂストンTCE/ヨーロピアンテクニカルセンター 導入事例
| 課題 |
|
|---|---|
| ソリューション |
|
| フィードバック |
|
Telecom Italia Lab/Telecom Italia Lab 導入事例
| 課題 |
|
|---|---|
| ソリューション |
|
| フィードバック |
|
Procter & Gamble/P & G 導入事例
| 課題 |
|
|---|---|
| ソリューション |
|
| フィードバック |
|
サポートプラットフォーム
ジョブスケジューラ
- IBM® Platform™ LSF® (10.1.x)
- Altair® PBS Professional®(19.2.x - 2020.1.x)
- OpenPBS®(19.1.x - 20.0.x)
- SLURM™(19.05.x - 24.0.x)
- Sun® Grid Engine (SGE)(8.1.x)
- Altair Grid Engine™️ (UGE)(8.6.x)
- Son of Grid Engine (SoGE)(8.1.x)
- Gridware (9.x)
- AWS Batch(AWS ParallelCluster 3.0.0以上で作成されたAWS Batch Cluster)
Webブラウザ(クライアント)
- Microsoft® Edge (41、44以上)
- Mozilla Firefox®(3.6以上)
- Apple® Safari®(6.0 以上、iOS 6)
- Google™ Chrome™(25以上)
オペレーティングシステム(EF Portalサーバ)
- Amazon™ Linux® 2, Amazon Linux 2023
- Red Hat® Enterprise Linux®, CentOS, Rocky, AlmaLinux 7.x, 8.x, 9.x (x86-64)
- Ubuntu 20, 22, 24 (x86-64)
- SUSE® Linux® Enterprise Server 12 SP5, 15 SP2 (x86-64)
- 最低3GBのRAMメモリ
- クライアントからアクセスできる1つ以上のIPアドレス
- 最低200MBのディスク容量(2GB推奨)
- スプーラー(ジョブ等のデータに使用)用の十分なディスクスペース
Information
製品詳細ページ

製品実績企業
エネルギー
Addax Petroleum, AECL, Hess, Bayerngas, BHP Billiton, Beicip, British Gas, Centrica, Chevron, Conoco-Phillips, Dong, Dowell, DSC-Libya, ENI/Agip, GazPromNeft, GDF, Logelco, Maersk Oil, Marathon Oil, Nexen, Novatek, Papuan Oil, Rosneft, Schlumberger, Shengli Oil, Sonatrach, Statoil, Talisman Energy, TNK-BP, TNNC, TOTAL, WesternGeco, Xinjiang Oil
航空宇宙·製造
AIRBUS, Air Products and Chemicals, Procter&Gamble, SelexGalileo, Goodrich Aerospace, Hamilton Sunstrand, Kimberly Clarke, Magellan Aerospace, Nordam, Northrop Grumman, Raytheon, Thales
自動車·産業機器
Audi, ARRK, Bridgestone, Bosch, Delphi, Dow Chemical, FIAT, Ferrari, Honda, Hyundai, Jaguar-Land Rover, Lear, Magneti Marelli, McLaren, P+Z, PSA, Tata Steel, Toyota, TRW, Volkswagen
研究と教育
ASSC, Beihang Uni, CCLRC, CILEA, CNR, CNRS/IN2P3, ENEA, Georgia State Uni, INFN, RMSC, Harvard Uni, Messina Uni, Huazhong Normal Uni, Yale Uni
ライフサイエンス
Bayer, Biolab, DEISA project, Swiss Institute for Bioinformatics, Partners Healthcare, Pharsight, M.D. Anderson Cancer Center
その他
Accent, Samsung SDI, SensorDynamics, Bank of Italy, Deutsche Bank
